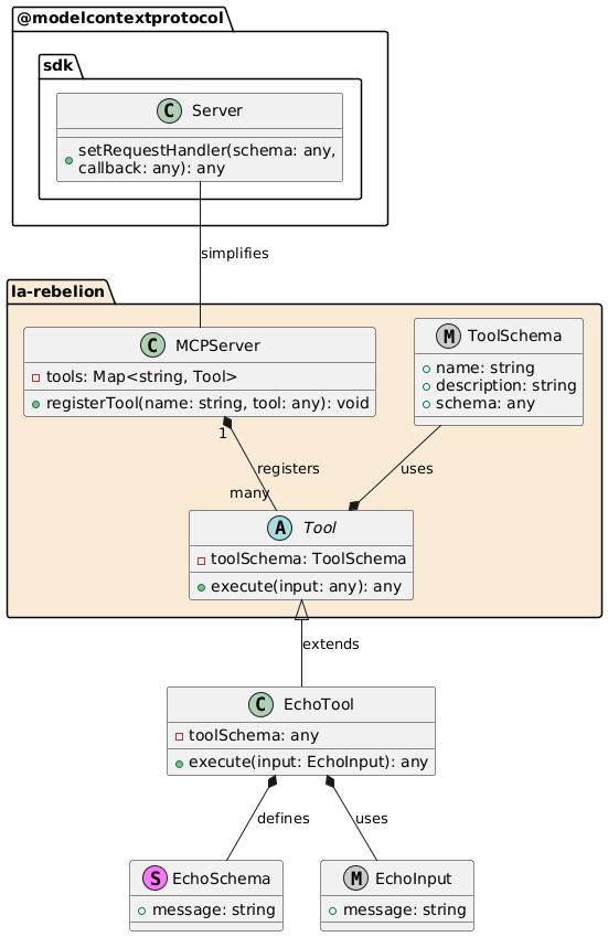
A simple MCP server facade library for creating Model Context Protocol servers by defining tools, registering them, and running the server. The README shows an example echo tool and explains how to build and start a server using the package.
From the registry: Strava MCP tools for AI: athletes, activities, segments, clubs, routes. Powered by HAPI MCP server.

No canonical install info was extracted for this server. Check the repository README directly.
MCP server that exposes GraphQL operations as tools for AI models.